De volgende query geeft geen kolom retour voor de eerste twee velden:
select dummy_float
, dummy_double
, to_char(dummy_float) dummy_float_c
, to_char(dummy_double) dummy_double_c
, 1 c
from dual@DataDictionary
Dit probleem treedt zowel bij Sumatra op als bij bijvoorbeeld SQL Server Management Studio:
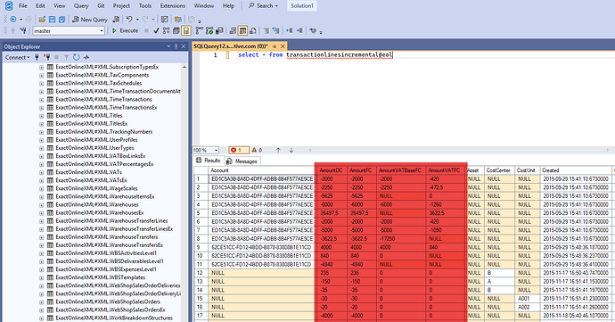
Alle kolommen met het database datatype double en float worden stilletjes achterwege gelaten. Dit is ongewenst; bijvoorbeeld op Exact Online vallen hierdoor alle bedragkolommen weg (zie A Somewhat Exact API). Bijvoorbeeld de offerteregels bevatten bedragen:
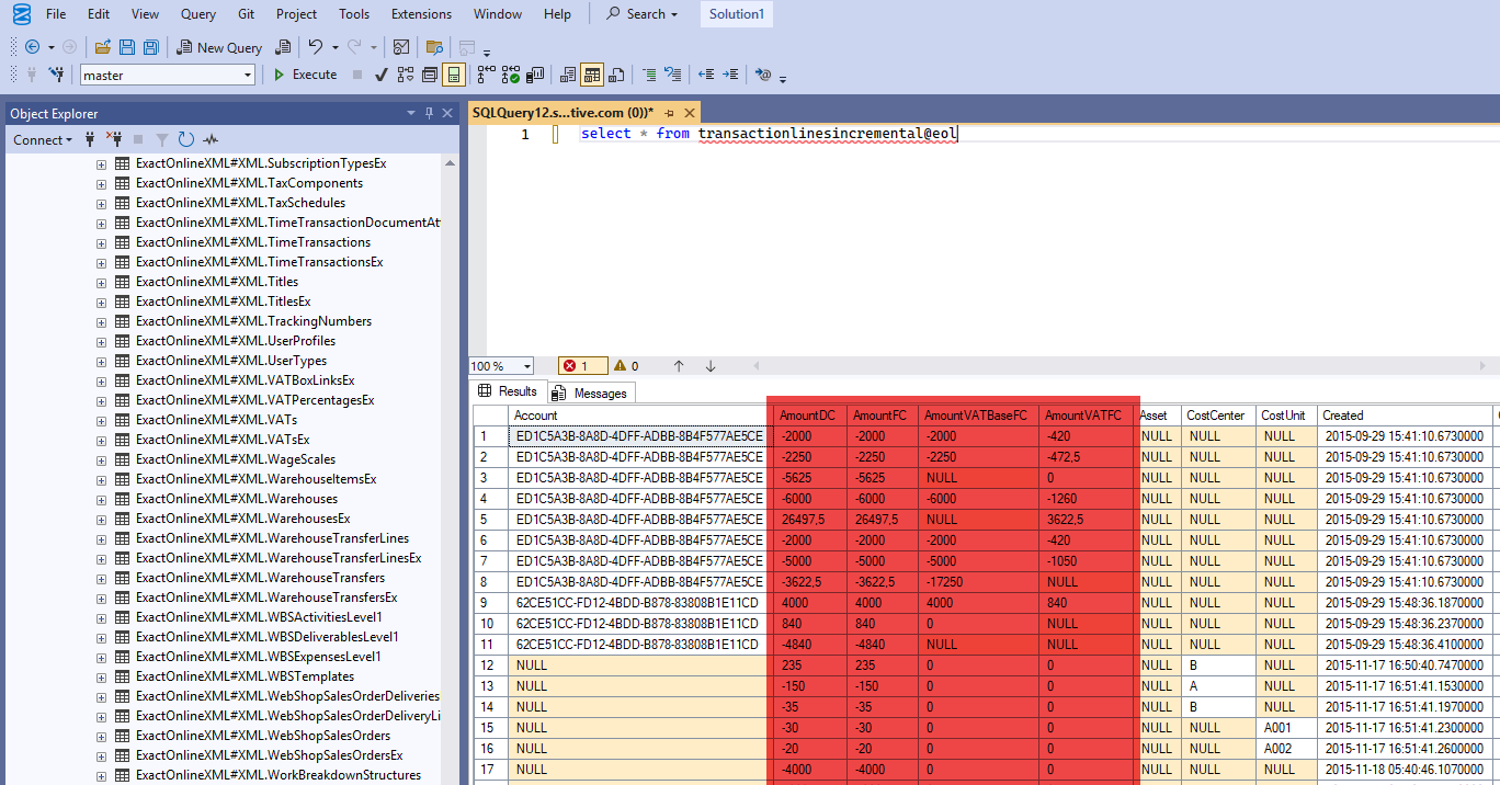
maar ze ontbreken in SSMS:


